Apify
Apify 是一個網路爬取和資料提取平台,擁有超過 3,000 個現成的雲端工具,稱為 Actors。
您的 Flow可以使用 Apify Actors Components來執行 Actors 以完成資料提取、內容分析和 SQL 操作等任務。
在 Flow中使用 Apify Actors Components
-
將 Apify Actors Components新增到您的 Flow,然後按以下方式配置:
- Apify Token:輸入您的 Apify API 權杖。
- Actor:輸入您想要從 Apify Actor Store 執行的 Actor ID。例如,Website Content Crawler 的 Actor ID 是
apify/website-content-crawler。 - Run Input:輸入 JSON 輸入以配置 Actor 執行。
- 根據您選擇的 Actor 和使用案例配置額外參數和命令。
-
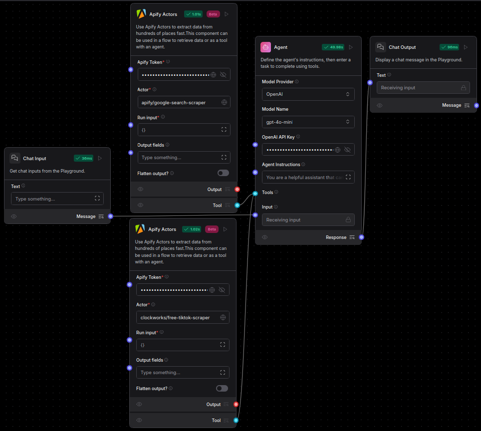
將Components連接到 Flow中的其他Components。 Components可以用作 Flow中獨立步驟來執行任務,或作為 agent 的工具。
要為此Components啟用 Tool Mode,將Components的輸出類型從 Output 更改為 Tool,然後將其連接到 Agent Components的 Tools 連接埠。
Apify Actors Components將 Actor 執行的結果作為 JSON 物件輸出到 AgentBuilder 的
Data類型。
Apify Actors Flow範例
以下場景提供了一些如何在 AgentBuilder 中使用 Apify Actors Components的範例:
-
以 Markdown 格式提取網站文字內容:使用 Website Content Crawler Actor 以 Markdown 格式從網站提取文字內容,然後將 Output 連接到 Parser Components的輸入以進行進一步處理。

-
使用 agent 處理網路內容:將 Website Content Crawler Actor 作為工具附加到 Agent Components,以便 agent 可以根據聊天輸入決定是否提取網站內容。agent 可以獲取提取的資料並將其轉換為摘要、洞察或結構化回應,以使資訊更具可操作性。

-
使用多個 actors 分析社群媒體個人資料:使用多個 Apify Actors 執行全面的社群媒體研究:
- 使用 Google Search Results Scraper Actor 尋找相關的社群媒體個人資料。
- 使用 TikTok Data Extractor Actor 收集資料和影片。
- 將兩個 actors 都作為工具附加到 Agent Components,以從 Google 收集連結並從 TikTok 收集內容,然後分析資料以提供關於個人、品牌或主題的洞察。
